Live From FUSE2013 - Magnus Lindkvist on Trendspotting, Brands and Possible Futures

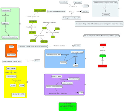
The final day of FUSE2013 kicked off with a high energy talk by author and futurologist, Magnus Lindkvist. Filled with humor and keen insights into the present, while pointing the FUSE participants at the portal of the future, the heart of this session was simple: Don't think in terms of good and bad, don't dwell in just the horizontal, but think of possibilities, certainties and uncertainties, horizontal globalization and vertical magic. We are amazed by technology, but won't be forever. We are probably the last generation that will not take interconnectedness for granted.
For a look at other concepts, here is my take on Lindkvist's talk:
<a href="http://t.co/Mg3k1GhNfX" target="_blank"'</a''
To see full size